AI agents are often described as autonomous, adaptive, and intelligent. This can create the impression that they automatically learn from every interaction and continuously improve on their own. In reality, most AI agents do not learn automatically. They must be explicitly designed, configured, or programmed to learn. Understanding this distinction is critical when building real-world AI systems.
Key Takeaways:
- Contrary to popular belief, AI agents do not automatically learn from interactions. Once deployed, their internal models are “frozen” unless explicitly engineered otherwise.
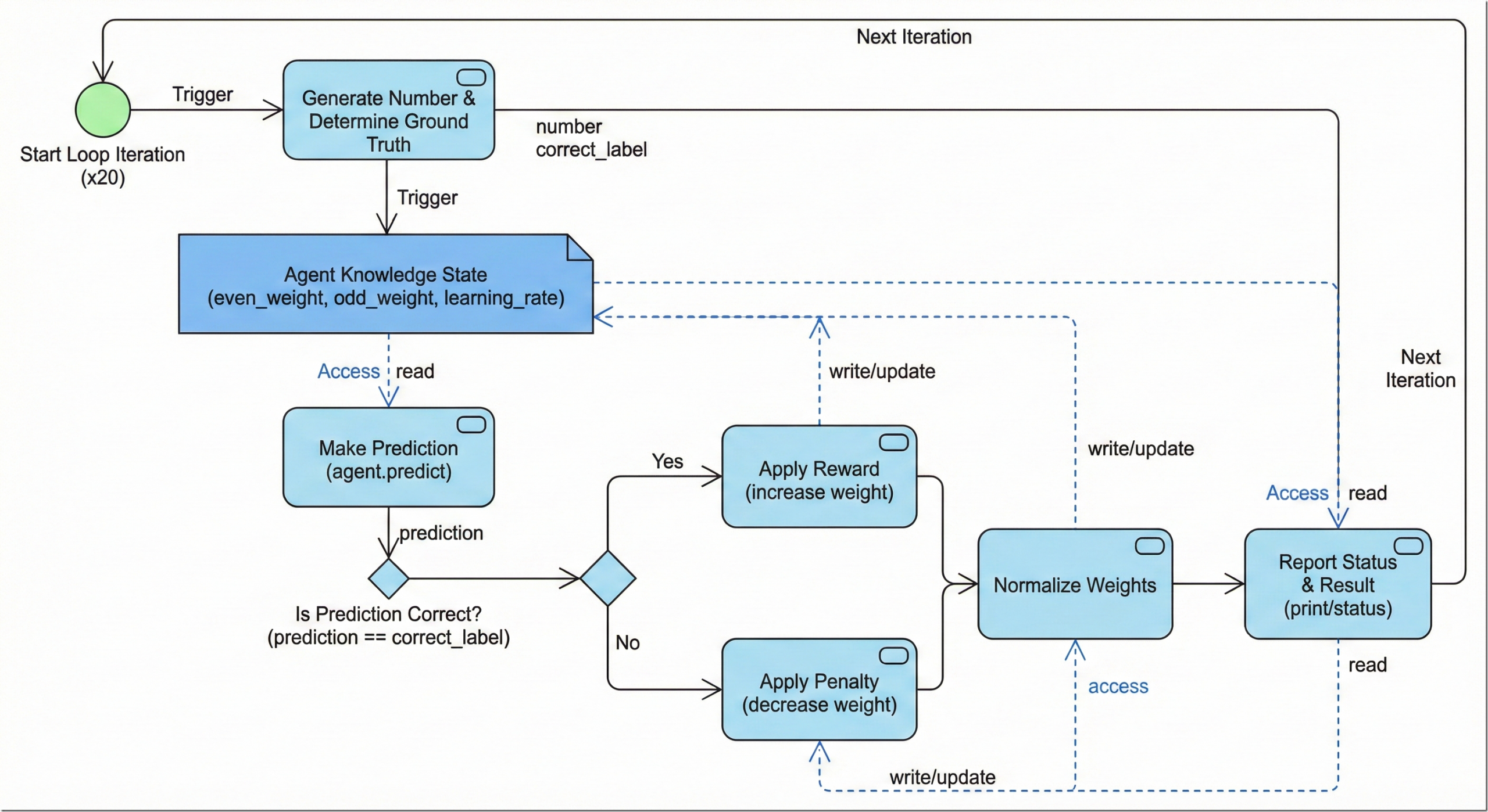
- An agent remembering your name or past context is simply data retrieval (eg. RAG), not learning. True learning involves updating the model’s weights or fundamental logic.
- Enabling actual improvement requires building complex systems for feedback loops, fine-tuning, or reinforcement learning.
- Most production systems avoid automatic learning to prevent model drift, bias accumulation, and safety bypasses. Controlled retraining is the industry standard.
Read my article here: https://www.linkedin.com/pulse/do-ai-agents-learn-automatically-praveen-nair-ai-app-data-cloud-jofec/

